exagear模拟器手机版是一款系统工具,用户可在此分享游戏资源,体验河南丝带来的各种意想不到的射击乐趣。其全名为exear,能为你提供全新的移动虚拟空间,旨在让安卓设备用户体验经典PC游戏。你可以先将资源存放在虚拟空间内,这里的绿色模拟空间安全可靠,可放心使用。该模拟器由俄罗斯创业公司Eltechs发布,致力于打造专业、稳定且强大的模拟器产品。另外,喜欢exagear模拟器手机版的用户,快来亲自体验一番吧!
exagear模拟器手机版介绍
exagear配备多个游戏数据包,借助手机就能轻松操作,在您掌握电脑数据后提供完备功能,支持快速安装与丰富玩法。
各种工具的巧妙搭配能让您收获更棒的游戏体验,这里玩法丰富的工具使用起来也更便捷,助您畅享精彩的游戏过程,还能快速安装开启游戏之旅。
手机能为大家提供更多功能,借助其中的数据包可带来有效辅助,在安装体验电脑游戏时,还能让大家享受到令人赞叹的游戏体验。

exagear模拟器使用方法
首先压缩包;
安装exagear安卓模拟器手机版;

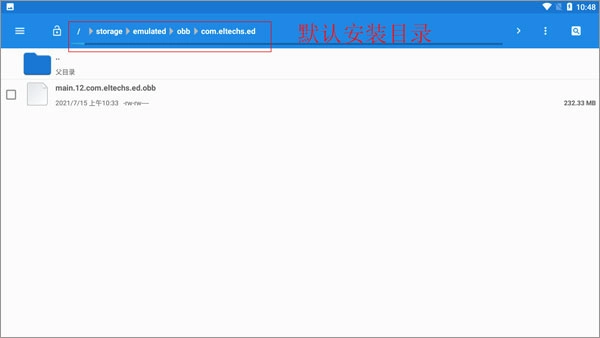
在文件管理中找到名为“main.12.com.eltechs.ed.obb”的文件。

将文件“main.12.com.eltechs.ed.obb”转移至exagear模拟器的安装目录当中。
默认的安装路径是【storage/emulated/obb/com.eltechs.ed】

游戏,把游戏解压到手机内存的exagear目录里,要是没有这个目录就自己创建一个。
启动应用程序时,首次加载可能需要较长时间,请耐心等待;若出现错误,可重复上述步骤。进入应用后,选择你想玩的游戏即可。

exagear模拟器手机版特色
这里有丰富多样的游戏可供选择,涵盖了各种类型,能让您体验到别具一格的游戏乐趣,还能探索不同的游戏模式。
在手机上也能体验端游的乐趣,通过模拟玩法感受端游的激情,重温当年用电脑玩游戏的兴致。
操作方式简单易懂,能让你收获更丰富的游戏乐趣,按照安装教程解压后就能体验,只需一键就能完成游戏的安装。

exagear模拟器手机版优点
可以在不同模拟器之间切换,找到对应的游戏内容,挑选出自己喜爱的游戏,让在线玩游戏变得更加轻松便捷。
用户能够支持网络游戏的互动功能,让互动游戏变得更具趣味性,同时还能更优质地体验到极速的安装服务。
可连接手柄使用,借助手柄操作,能更出色地展现各类特技,自由操控,打造更优质的体验感;
这款产品的设置功能十分丰富,用户能够依据自身的游戏需求,灵活调整操作体验;多样的功能选项,也为用户提供了充分的自定义空间。

exagear模拟器手机版亮点
这里有丰富多样的游戏可供选择,涵盖了各种类型,能让您体验到别具一格的游戏乐趣,还能探索不同的游戏模式。
无需借助电脑,直接在手机上就能畅玩各类电脑游戏,而且相关的游戏数据包也已包含在内,大家完成安装后就能立即开启游戏体验了。
经典电脑游戏借助模拟器的功能都能在手机上体验,让你在掌上感受精彩的电脑游戏内容,还提供完备的安装功能。
这里提供丰富多样的安装教程,借助键盘灯效和各类实用工具,为大家配置一系列便捷的辅助功能,让您的操作体验更加顺畅高效。
现在用手机也能体验端游的乐趣了,通过模拟端游的玩法感受那份激情,重温当年在电脑上玩游戏的兴致。
更新日志
V : 3.5.0
修复权限bug失败问题
猜你喜欢
软件榜单
-
1悟空浏览器 v2.4.6系统工具
-
2游戏GT性能模式 v0.23.3系统工具
-
3云支付免费手机版 V3.0.0系统工具
-
4Ruffle v1.0系统工具
-
5Nrfr v1.0.3 安卓版系统工具
-
6雨花阁 V1.2.0系统工具
-
7冲鸭变速器 V1.3.0系统工具
-
8论否辩论 v8.50系统工具
-
9屏幕刷新率 V2.5.5安卓版系统工具
-
10池鸳启动插件最新版 v2.0.0.6系统工具









